|
|||||||||||
| PREV CLASS NEXT CLASS | FRAMES NO FRAMES | ||||||||||
| SUMMARY: NESTED | FIELD | CONSTR | METHOD | DETAIL: FIELD | CONSTR | METHOD | ||||||||||
java.lang.Objectjunit.framework.Assert
junit.framework.TestCase
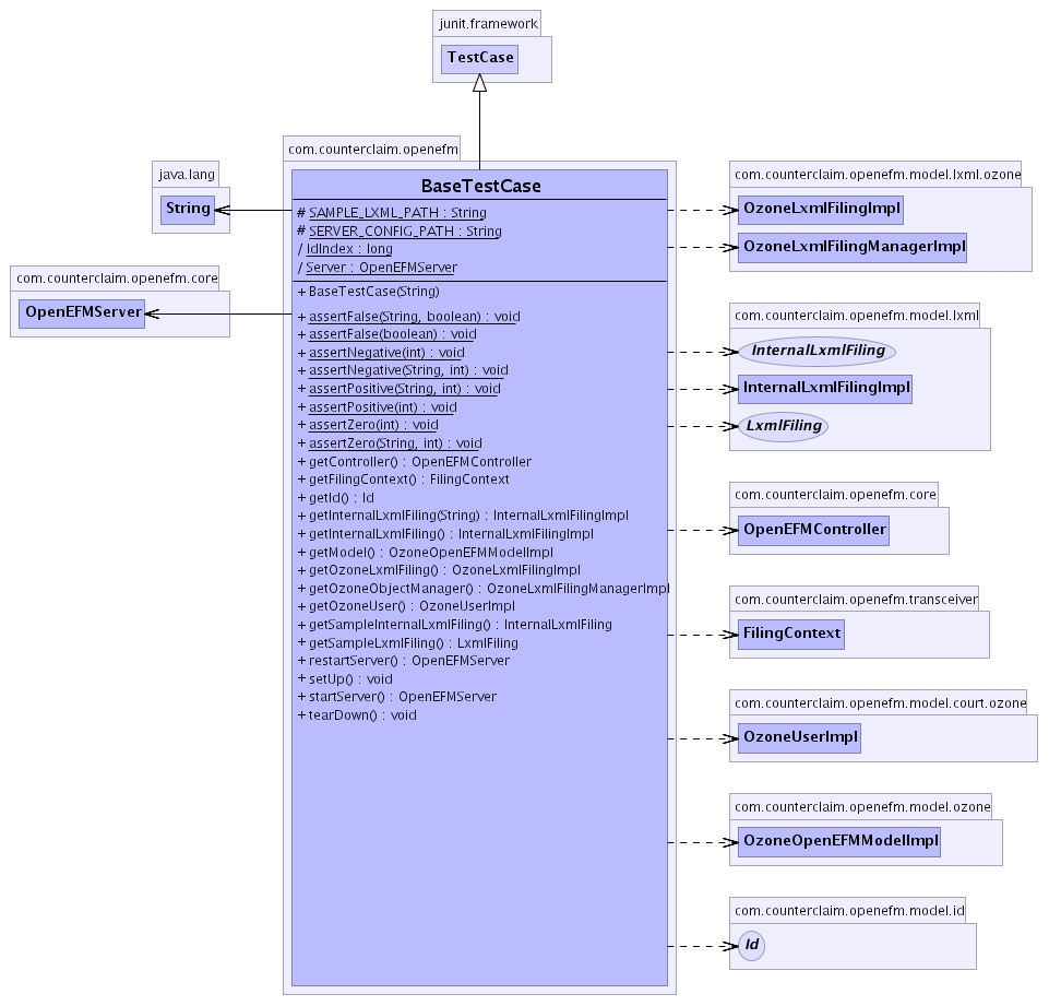
com.counterclaim.openefm.BaseTestCase
This is an optional base class for our OpenEFM test cases, providing common methods such as the creation of complex objects which may be needed in more than one test case.

| Field Summary | |
(package private) static long |
IdIndex
|
protected static java.lang.String |
SAMPLE_LXML_PATH
|
(package private) static OpenEFMServer |
Server
|
protected static java.lang.String |
SERVER_CONFIG_PATH
|
| Fields inherited from class junit.framework.TestCase |
|
| Constructor Summary | |
BaseTestCase(java.lang.String name)
Construct a TestCase with the given name. |
|
| Method Summary | |
static void |
assertFalse(boolean result)
Assert that 'result' is false. |
static void |
assertFalse(java.lang.String message,
boolean result)
Assert that 'result' is false. |
static void |
assertNegative(int result)
Assert that 'result' is negative (and nonzero). |
static void |
assertNegative(java.lang.String message,
int result)
Assert that 'result' is negative (and nonzero). |
static void |
assertPositive(int result)
Assert that 'result' is greater than zero (nonnegative and nonzero). |
static void |
assertPositive(java.lang.String message,
int result)
Assert that 'result' is greater than zero (nonnegative and nonzero). |
static void |
assertZero(int result)
Assert that 'result' is zero. |
static void |
assertZero(java.lang.String message,
int result)
Assert that 'result' is zero. |
OpenEFMController |
getController()
Return the OzoneEFMController, all initialized and ready for testing. |
FilingContext |
getFilingContext()
Return a new FilingContext with username "gollum" and password "precious". |
Id |
getId()
Return a unique Id object. |
InternalLxmlFilingImpl |
getInternalLxmlFiling()
Return an initialized OzoneLxmlFilingImpl for testing. |
InternalLxmlFilingImpl |
getInternalLxmlFiling(java.lang.String lxmlFilePath)
Return an initialized OzoneLxmlFilingImpl for testing. |
OzoneOpenEFMModelImpl |
getModel()
Return an OzoneEFMModel, with its controller and other initalization in place. |
OzoneLxmlFilingImpl |
getOzoneLxmlFiling()
Return an initialized OzoneLxmlFilingImpl for testing. |
OzoneLxmlFilingManagerImpl |
getOzoneObjectManager()
Return an ozone-implemented ObjectManager. |
OzoneUserImpl |
getOzoneUser()
Return an initialized OzoneUserImpl for testing. |
InternalLxmlFiling |
getSampleInternalLxmlFiling()
Return a valid InternalLxmlFiling, based on the sample XML in . |
LxmlFiling |
getSampleLxmlFiling()
Return a valid LxmlFiling, based on the sample XML in . |
OpenEFMServer |
restartServer()
Initialize and start a new OpenEFMServer. |
void |
setUp()
Perform any initialization common to all my tests. |
OpenEFMServer |
startServer()
If the static OpenEFMServer is not already running, initialize and start it. |
void |
tearDown()
Clean up any stale data, after all my tests are complete. |
| Methods inherited from class junit.framework.TestCase |
countTestCases, createResult, getName, name, run, run, runBare, runTest, setName, toString |
| Methods inherited from class junit.framework.Assert |
assert, assert, assertEquals, assertEquals, assertEquals, assertEquals, assertEquals, assertEquals, assertEquals, assertEquals, assertEquals, assertEquals, assertEquals, assertEquals, assertEquals, assertEquals, assertEquals, assertEquals, assertEquals, assertEquals, assertNotNull, assertNotNull, assertNull, assertNull, assertSame, assertSame, assertTrue, assertTrue, fail, fail |
| Methods inherited from class java.lang.Object |
clone, equals, finalize, getClass, hashCode, notify, notifyAll, wait, wait, wait |
| Field Detail |
static long IdIndex
static OpenEFMServer Server
protected static final java.lang.String SERVER_CONFIG_PATH
protected static final java.lang.String SAMPLE_LXML_PATH
| Constructor Detail |
public BaseTestCase(java.lang.String name)
name - the name of this test case| Method Detail |
public void setUp()
throws java.lang.Exception
java.lang.Exception
public void tearDown()
throws java.lang.Exception
java.lang.Exceptionpublic static void assertZero(int result)
result - an int which should be zero
public static void assertZero(java.lang.String message,
int result)
message - a description for a failed testresult - an int which should be zeropublic static void assertPositive(int result)
result - an int which ought to be positive
public static void assertPositive(java.lang.String message,
int result)
message - a description for a failed testresult - an int which ought to be positivepublic static void assertNegative(int result)
result - an int which should be less than zero
public static void assertNegative(java.lang.String message,
int result)
message - a description for a failed testresult - an int which should be less than zeropublic static void assertFalse(boolean result)
result - an int which should be false
public static void assertFalse(java.lang.String message,
boolean result)
message - a description for a failed testresult - an int which should be false
public OpenEFMServer startServer()
throws java.io.IOException
java.io.IOException
public OpenEFMServer restartServer()
throws java.io.IOException,
java.lang.InterruptedException
java.io.IOException
java.lang.InterruptedException
public Id getId()
throws java.lang.Exception
java.lang.Exception
public OpenEFMController getController()
throws java.lang.Exception
java.lang.Exception
public OzoneOpenEFMModelImpl getModel()
throws java.lang.Exception
java.lang.Exception
public OzoneLxmlFilingManagerImpl getOzoneObjectManager()
throws java.lang.Exception
java.lang.Exception
public OzoneLxmlFilingImpl getOzoneLxmlFiling()
throws java.lang.Exception
java.lang.Exception
public InternalLxmlFilingImpl getInternalLxmlFiling()
throws java.lang.Exception
java.lang.Exception
public InternalLxmlFilingImpl getInternalLxmlFiling(java.lang.String lxmlFilePath)
throws java.lang.Exception
java.lang.Exception
public InternalLxmlFiling getSampleInternalLxmlFiling()
throws java.lang.Exception
java.lang.Exception
public LxmlFiling getSampleLxmlFiling()
throws java.lang.Exception
java.lang.Exception
public FilingContext getFilingContext()
public OzoneUserImpl getOzoneUser()
throws java.lang.Exception
java.lang.Exception
|
|||||||||||
| PREV CLASS NEXT CLASS | FRAMES NO FRAMES | ||||||||||
| SUMMARY: NESTED | FIELD | CONSTR | METHOD | DETAIL: FIELD | CONSTR | METHOD | ||||||||||