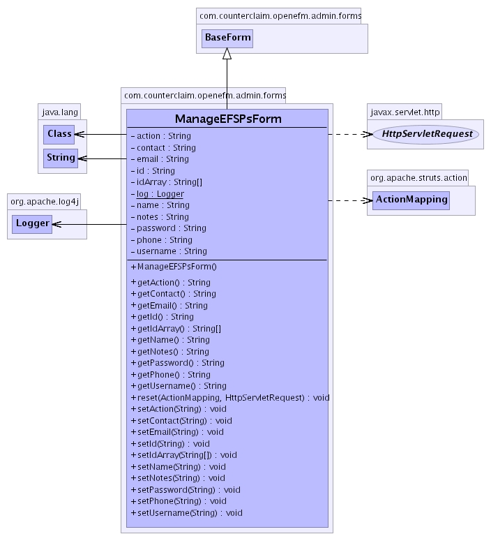
com.counterclaim.openefm.admin.forms
Class ManageEFSPsForm
java.lang.Object
org.apache.struts.action.ActionForm
com.counterclaim.openefm.admin.forms.BaseForm
com.counterclaim.openefm.admin.forms.ManageEFSPsForm
- All Implemented Interfaces:
- java.io.Serializable
- public final class ManageEFSPsForm
- extends BaseForm
Form bean for ManageEFSPsAction.
This form has the following fields, with default values in square brackets:
- action - The action to take (e.g. add, delete, etc...)
- idArray - An array of EFSP Ids to act upon.
- id - The EFSP Id to act upon.
- name - The EFSP's name.
- username - The EFSP's username.
- password - The EFSP's password.
- contact - The EFSP's point of contact
- phone - The EFSP's phone number
- email - The EFSP's email address
- notes - Misc. notes regarding EFSP
- See Also:
- Serialized Form
-

|
Field Summary |
private java.lang.String |
action
|
private java.lang.String |
contact
|
private java.lang.String |
email
|
private java.lang.String |
id
|
private java.lang.String[] |
idArray
|
private static org.apache.log4j.Logger |
log
|
private java.lang.String |
name
|
private java.lang.String |
notes
|
private java.lang.String |
password
|
private java.lang.String |
phone
|
private java.lang.String |
username
|
| Fields inherited from class org.apache.struts.action.ActionForm |
multipartRequestHandler, servlet |
| Methods inherited from class org.apache.struts.action.ActionForm |
getMultipartRequestHandler, getServlet, getServletWrapper, reset, setMultipartRequestHandler, setServlet, validate, validate |
| Methods inherited from class java.lang.Object |
clone, equals, finalize, getClass, hashCode, notify, notifyAll, toString, wait, wait, wait |
log
private static org.apache.log4j.Logger log
action
private java.lang.String action
idArray
private java.lang.String[] idArray
id
private java.lang.String id
name
private java.lang.String name
username
private java.lang.String username
password
private java.lang.String password
contact
private java.lang.String contact
phone
private java.lang.String phone
email
private java.lang.String email
notes
private java.lang.String notes
ManageEFSPsForm
public ManageEFSPsForm()
setAction
public void setAction(java.lang.String action)
setIdArray
public void setIdArray(java.lang.String[] idArray)
getAction
public java.lang.String getAction()
getIdArray
public java.lang.String[] getIdArray()
getId
public java.lang.String getId()
setId
public void setId(java.lang.String id)
getName
public java.lang.String getName()
setName
public void setName(java.lang.String name)
getUsername
public java.lang.String getUsername()
setUsername
public void setUsername(java.lang.String username)
getPassword
public java.lang.String getPassword()
setPassword
public void setPassword(java.lang.String password)
setContact
public void setContact(java.lang.String contact)
getContact
public java.lang.String getContact()
setEmail
public void setEmail(java.lang.String email)
getEmail
public java.lang.String getEmail()
setPhone
public void setPhone(java.lang.String phone)
getPhone
public java.lang.String getPhone()
setNotes
public void setNotes(java.lang.String notes)
getNotes
public java.lang.String getNotes()
reset
public void reset(org.apache.struts.action.ActionMapping mapping,
javax.servlet.http.HttpServletRequest request)
- RESET all properties to their default values.
- Parameters:
mapping - The mapping used to select this instancerequest - The servlet request we are processing
Copyright © 2002 counterclaim.com. All Rights Reserved.