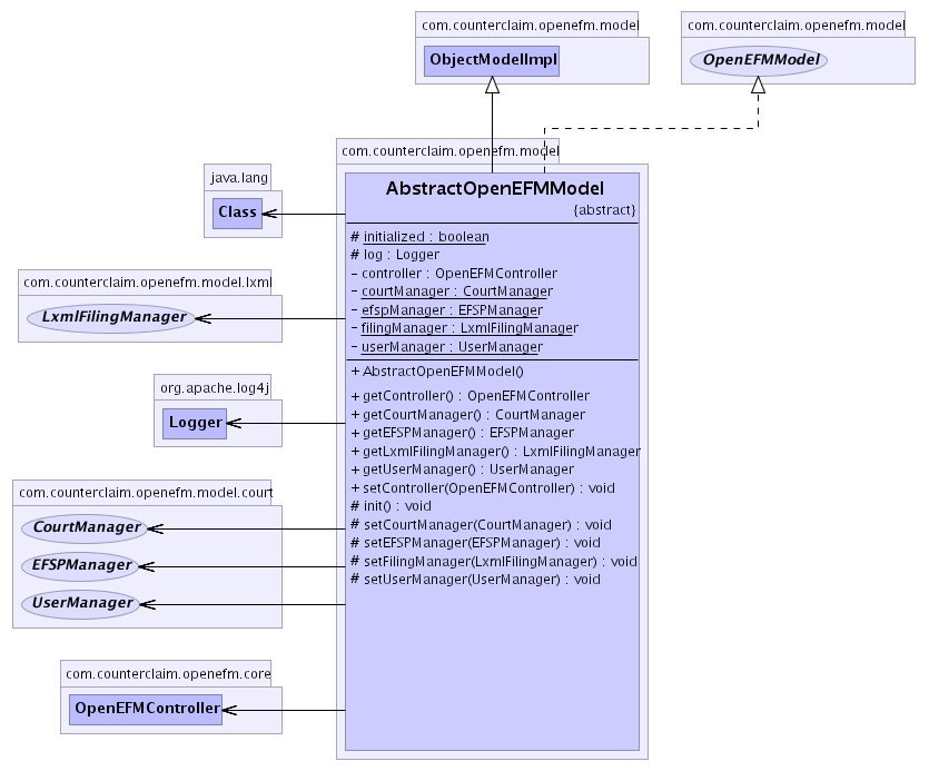
com.counterclaim.openefm.model
Class AbstractOpenEFMModel
java.lang.Object
com.counterclaim.openefm.model.ObjectModelImpl
com.counterclaim.openefm.model.AbstractOpenEFMModel
- All Implemented Interfaces:
- ObjectModel, OpenEFMModel
- Direct Known Subclasses:
- OzoneOpenEFMModelImpl
- public abstract class AbstractOpenEFMModel
- extends ObjectModelImpl
- implements OpenEFMModel
-

| Fields inherited from interface com.counterclaim.openefm.model.OpenEFMModel |
NAME |
| Methods inherited from class java.lang.Object |
clone, equals, finalize, getClass, hashCode, notify, notifyAll, toString, wait, wait, wait |
| Methods inherited from interface com.counterclaim.openefm.model.OpenEFMModel |
stop |
log
protected org.apache.log4j.Logger log
controller
private OpenEFMController controller
userManager
private static UserManager userManager
courtManager
private static CourtManager courtManager
filingManager
private static LxmlFilingManager filingManager
efspManager
private static EFSPManager efspManager
initialized
protected static boolean initialized
AbstractOpenEFMModel
public AbstractOpenEFMModel()
init
protected abstract void init()
setEFSPManager
protected void setEFSPManager(EFSPManager manager)
setFilingManager
protected void setFilingManager(LxmlFilingManager manager)
setCourtManager
protected void setCourtManager(CourtManager manager)
setUserManager
protected void setUserManager(UserManager manager)
setController
public void setController(OpenEFMController controller)
- Specified by:
setController in interface ObjectModel- Overrides:
setController in class ObjectModelImpl
getController
public OpenEFMController getController()
- Specified by:
getController in interface ObjectModel- Overrides:
getController in class ObjectModelImpl
getUserManager
public UserManager getUserManager()
throws ModelException
- Specified by:
getUserManager in interface OpenEFMModel
- Throws:
ModelException
getCourtManager
public CourtManager getCourtManager()
throws ModelException
- Specified by:
getCourtManager in interface OpenEFMModel
- Throws:
ModelException
getLxmlFilingManager
public LxmlFilingManager getLxmlFilingManager()
throws ModelException
- Specified by:
getLxmlFilingManager in interface OpenEFMModel
- Throws:
ModelException
getEFSPManager
public EFSPManager getEFSPManager()
throws ModelException
- Specified by:
getEFSPManager in interface OpenEFMModel
- Throws:
ModelException
Copyright © 2002 counterclaim.com. All Rights Reserved.