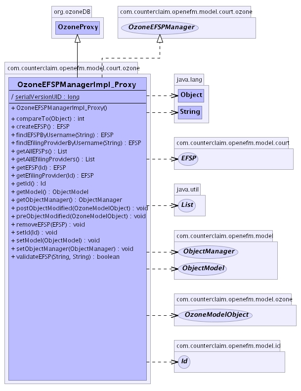
com.counterclaim.openefm.model.court.ozone
Class OzoneEFSPManagerImpl_Proxy
java.lang.Object
org.ozoneDB.OzoneProxy
com.counterclaim.openefm.model.court.ozone.OzoneEFSPManagerImpl_Proxy
- All Implemented Interfaces:
- java.lang.Comparable, EFSPManager, java.io.Externalizable, ModelObject, ObjectManager, OzoneEFSPManager, OzoneModelObject, OzoneObjectManager, org.ozoneDB.OzoneRemote, java.io.Serializable
- public final class OzoneEFSPManagerImpl_Proxy
- extends org.ozoneDB.OzoneProxy
- implements OzoneEFSPManager
This class was automatically generated by ozone's OPP.
Do not instantiate or use this class directly.
- See Also:
- Serialized Form
-

| Fields inherited from class org.ozoneDB.OzoneProxy |
link, linkTable, remoteID |
| Fields inherited from interface com.counterclaim.openefm.model.court.EFSPManager |
NAME |
| Methods inherited from class org.ozoneDB.OzoneProxy |
createProxyLinkAttributes, equals, handle, hashCode, invoke, invoke, invoke, invoke, isSame, readExternal, remoteID, toString, writeExternal |
| Methods inherited from class java.lang.Object |
clone, finalize, getClass, notify, notifyAll, wait, wait, wait |
serialVersionUID
static final long serialVersionUID
- See Also:
- Constant Field Values
OzoneEFSPManagerImpl_Proxy
public OzoneEFSPManagerImpl_Proxy()
OzoneEFSPManagerImpl_Proxy
public OzoneEFSPManagerImpl_Proxy(org.ozoneDB.core.ObjectID oid,
org.ozoneDB.OzoneInterface link)
createEFSP
public EFSP createEFSP()
throws ModelException
- Specified by:
createEFSP in interface OzoneEFSPManager
- Throws:
ModelException
removeEFSP
public void removeEFSP(EFSP arg0)
throws ModelException
- Specified by:
removeEFSP in interface OzoneEFSPManager
- Throws:
ModelException
getEfilingProvider
public EFSP getEfilingProvider(Id arg0)
throws ModelException
- Specified by:
getEfilingProvider in interface EFSPManager
- Throws:
ModelException
getEFSP
public EFSP getEFSP(Id arg0)
throws ModelException
- Specified by:
getEFSP in interface EFSPManager
- Throws:
ModelException
getAllEfilingProviders
public java.util.List getAllEfilingProviders()
throws ModelException
- Specified by:
getAllEfilingProviders in interface EFSPManager
- Throws:
ModelException
getAllEFSPs
public java.util.List getAllEFSPs()
throws ModelException
- Specified by:
getAllEFSPs in interface EFSPManager
- Throws:
ModelException
findEfilingProviderByUsername
public EFSP findEfilingProviderByUsername(java.lang.String arg0)
throws ModelException
- Specified by:
findEfilingProviderByUsername in interface EFSPManager
- Throws:
ModelException
findEFSPByUsername
public EFSP findEFSPByUsername(java.lang.String arg0)
throws ModelException
- Specified by:
findEFSPByUsername in interface EFSPManager
- Throws:
ModelException
validateEFSP
public boolean validateEFSP(java.lang.String arg0,
java.lang.String arg1)
throws ModelException
- Specified by:
validateEFSP in interface EFSPManager
- Throws:
ModelException
getModel
public ObjectModel getModel()
- Specified by:
getModel in interface ObjectManager
setModel
public void setModel(ObjectModel arg0)
- Specified by:
setModel in interface ObjectManager
preObjectModified
public void preObjectModified(OzoneModelObject arg0)
- Specified by:
preObjectModified in interface OzoneObjectManager
postObjectModified
public void postObjectModified(OzoneModelObject arg0)
- Specified by:
postObjectModified in interface OzoneObjectManager
setObjectManager
public void setObjectManager(ObjectManager arg0)
throws ModelException
- Specified by:
setObjectManager in interface OzoneModelObject
- Throws:
ModelException
setId
public void setId(Id arg0)
throws ModelException
- Specified by:
setId in interface OzoneModelObject
- Throws:
ModelException
getId
public Id getId()
throws ModelException
- Specified by:
getId in interface ModelObject
- Throws:
ModelException
getObjectManager
public ObjectManager getObjectManager()
throws ModelException
- Specified by:
getObjectManager in interface ModelObject
- Throws:
ModelException
compareTo
public int compareTo(java.lang.Object arg0)
- Specified by:
compareTo in interface java.lang.Comparable
Copyright © 2002 counterclaim.com. All Rights Reserved.